n8n — это платформа для автоматизации рабочих процессов, построенная на концепции узлов (nodes). Она позволяет соединять различные веб-сервисы и приложения для выполнения задач без написания кода. Инструмент относится к категории low-code платформ. Это означает, что пользователи могут создавать сложные сценарии автоматизации через визуальный интерфейс. Однако при необходимости можно расширять функциональность с помощью собственного кода. Основная миссия n8n — сделать автоматизацию доступной для широкого круга пользователей. Платформа помогает как техническим специалистам, так и людям без навыков программирования.
Ключевой особенностью n8n является его модель распространения. Платформа использует лицензию «fair-code», которая разрешает свободное использование, модификацию и самостоятельное размещение (self-hosting). Благодаря этому компании могут разворачивать n8n на собственных серверах. Такой подход обеспечивает полный контроль над данными и безопасностью. Кроме того, это позволяет избежать ограничений и высоких затрат, свойственных облачным SaaS-решениям. Таким образом, n8n представляет собой мощный инструмент для создания кастомных интеграций и автоматизации рутинных операций в различных сферах бизнеса.
Ключевые аспекты и архитектура n8n
Для эффективного использования n8n важно понимать его базовые компоненты и архитектуру. Платформа построена на модульном принципе, что обеспечивает гибкость и масштабируемость. Все процессы автоматизации создаются в рамках единой логической структуры. Рассмотрим основные элементы, из которых состоит любой рабочий процесс в n8n:
Рабочие процессы (Workflows):
- Это центральная сущность в n8n. Рабочий процесс представляет собой последовательность соединенных узлов, которая описывает логику автоматизации. Каждый такой процесс начинается с триггера и выполняет определенные действия с данными.
Узлы (Nodes):
- Узлы являются строительными блоками любого рабочего процесса. Каждый узел выполняет конкретную операцию: получает данные из сервиса, преобразует их, отправляет в другое приложение или выполняет условную логику. n8n поддерживает сотни готовых узлов для интеграции с популярными API и сервисами.
Триггеры (Triggers):
- Это специальный тип узла, который запускает рабочий процесс. Триггер активируется при наступлении определенного события. Например, это может быть получение нового письма, поступление HTTP-запроса (webhook) или запуск по расписанию (cron).
Соединения (Connections):
- Это линии, которые связывают узлы между собой в визуальном редакторе. Они определяют порядок выполнения операций и направление потока данных от одного узла к другому.
Учетные данные (Credentials):
- n8n безопасно хранит ключи API, токены и другие аутентификационные данные для подключения к внешним сервисам. Это позволяет централизованно управлять доступом и не хранить конфиденциальную информацию непосредственно в рабочих процессах.
Архитектура n8n спроектирована для обеспечения надежности и производительности. Она состоит из нескольких ключевых компонентов, которые взаимодействуют между собой. Платформа может работать в разных режимах, в зависимости от нагрузки и требований к отказоустойчивости. Например, базовый режим main подходит для небольших задач, тогда как для высоких нагрузок рекомендуется использовать режим queue с отдельными процессами-воркерами. Это делает n8n гибким решением как для простых, так и для корпоративных задач.
Принцип работы n8n: От триггера до выполнения
Понимание принципа работы n8n помогает создавать более эффективные и надежные автоматизации. Весь процесс можно разбить на несколько логических этапов, которые последовательно выполняются при каждом запуске рабочего процесса. Этот механизм обеспечивает предсказуемую обработку данных и выполнение заданных операций. Давайте подробно рассмотрим каждый шаг.
Сначала происходит инициация рабочего процесса. Любая автоматизация в n8n начинается с триггера. Триггер ожидает наступления определенного события. Это может быть внешний сигнал, такой как HTTP-запрос, или событие по расписанию. Как только триггер срабатывает, он генерирует стартовый набор данных в формате JSON. Эти данные становятся отправной точкой для всего процесса. Например, если триггер — это webhook, он передаст в рабочий процесс тело полученного запроса.
Далее начинается последовательное выполнение узлов. Данные от триггера передаются на вход первому узлу, соединенному с ним. Этот узел выполняет свою операцию: запрашивает информацию из API, изменяет структуру данных или применяет логическое условие. Результат работы узла в виде нового или модифицированного набора данных передается следующему узлу по цепочке. Этот процесс повторяется для всех узлов в рабочем процессе. Важно отметить, что n8n обрабатывает данные элементами (items). Если один узел возвращает несколько элементов, последующие узлы будут выполнены для каждого из них по отдельности.
Завершается рабочий процесс, когда данные прошли через последний узел в цепочке. На этом этапе автоматизация считается выполненной. n8n сохраняет историю каждого выполнения, включая статус (успешно или с ошибкой), время запуска и обработанные данные. Это позволяет пользователям отслеживать работу автоматизаций, анализировать результаты и быстро находить проблемы в случае их возникновения. Таким образом, n8n обеспечивает прозрачный и контролируемый цикл обработки данных.
Сценарии использования и отличительные черты n8n
Гибкость n8n позволяет применять его в самых разных областях, от маркетинга до разработки. Платформа помогает автоматизировать рутинные задачи, синхронизировать данные между системами и создавать сложные интеграционные решения. Ее отличительные черты, такие как возможность самостоятельного хостинга и глубокой кастомизации, делают ее особенно ценной для бизнеса, который стремится к полному контролю над своими процессами и данными. Ниже представлены типичные сценарии использования n8n:
Автоматизация маркетинга:
- Сбор лидов из различных источников (веб-формы, соцсети) и их автоматическая отправка в CRM-систему. Также можно настроить персонализированные email-рассылки на основе действий пользователя.
Синхронизация данных:
- Обеспечение консистентности данных между различными приложениями. Например, n8n может автоматически обновлять информацию о клиентах в ERP при изменении в CRM или синхронизировать данные между базами данных и электронными таблицами.
Управление DevOps-процессами:
- Автоматизация развертывания приложений, мониторинг состояния серверов и отправка уведомлений в Slack или Telegram при возникновении инцидентов.
Создание чат-ботов:
- Разработка логики для ботов в мессенджерах. n8n может обрабатывать входящие сообщения, запрашивать информацию из внешних систем и отправлять ответы пользователям.
Автоматизированная отчетность:
- Регулярный сбор данных из различных источников (Google Analytics, базы данных, API), их агрегация и отправка отчетов на почту или в корпоративные мессенджеры.
Главные отличительные черты n8n заключаются в его открытости и гибкости. Во-первых, возможность самостоятельного хостинга является ключевым преимуществом. Это обеспечивает полный контроль над данными, что критически важно для многих компаний. Во-вторых, расширяемость платформы позволяет создавать собственные узлы для интеграции с любыми внутренними или редкими системами. Наконец, модель лицензирования fair-code делает n8n экономически выгодным решением по сравнению с облачными аналогами, особенно при больших объемах задач.
Взаимодействие с n8n: От идеи до рабочего процесса
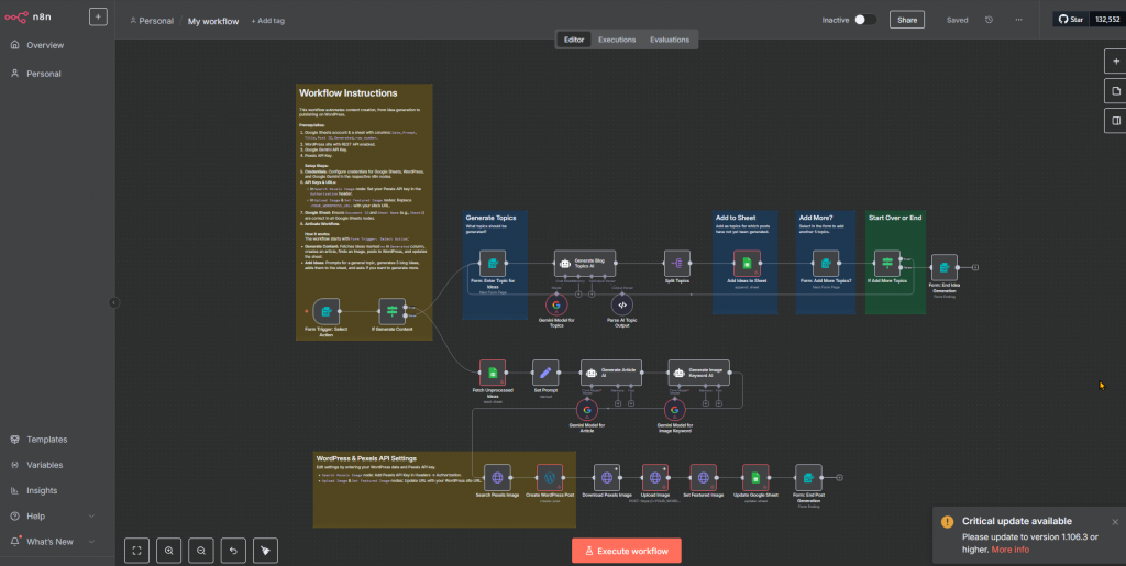
Работа с n8n в основном происходит через его интуитивно понятный веб-интерфейс, который включает в себя мощный визуальный редактор рабочих процессов. Этот редактор позволяет пользователям проектировать, тестировать и отлаживать автоматизации без необходимости писать код. Однако платформа также предоставляет инструменты для управления через командную строку, что удобно для автоматизации задач администрирования.
Основным инструментом является визуальный редактор. В нем пользователи могут добавлять узлы из обширной библиотеки, соединять их для определения потока данных и настраивать параметры каждого узла. Редактор позволяет в реальном времени тестировать каждый шаг рабочего процесса. Можно запустить процесс целиком или отдельный узел, чтобы увидеть, какие данные он получает на вход и генерирует на выходе. Это значительно упрощает отладку и поиск ошибок. Кроме того, интерфейс предоставляет доступ к истории выполнений, где можно просмотреть логи и результаты работы автоматизаций.
Взаимодействие с n8n — это практический процесс, который больше напоминает сборку из конструктора, чем настройку программы. Вся работа сосредоточена на визуальном холсте, где абстрактные идеи превращаются в конкретные, работающие схемы автоматизации. Этот подход делает платформу доступной, но не ограничивает в сложности создаваемых решений. Процесс создания рабочего процесса в n8n можно разбить на несколько ключевых этапов:
1. Выбор строительных блоков (интеграций): Все начинается с выбора триггера, который запустит автоматизацию. Затем пользователь открывает панель узлов и находит нужные сервисы. Библиотека n8n содержит сотни готовых интеграций, от баз данных (PostgreSQL, MongoDB) и CRM (HubSpot, Salesforce) до мессенджеров (Telegram, Slack) и облачных сервисов. Выбор узла — это первый шаг к решению задачи.
2. Настройка узлов и связывание данных: После добавления узла на холст начинается его настройка через графический интерфейс. Вместо написания кода пользователь заполняет поля: вводит учетные данные, выбирает нужные действия (например, «прочитать данные» или «создать запись») и указывает параметры. Самый важный этап здесь — связывание данных. n8n позволяет динамически передавать результаты одного узла на вход другому с помощью выражений (expressions). Встроенный редактор помогает визуально выбрать нужные данные из предыдущих шагов, что исключает ошибки и делает процесс интуитивно понятным.
3. Построение сложной логики: Реальная сила n8n проявляется в возможности создавать нелинейные процессы. Для этого используются логические узлы, такие как IF, Switch и Merge. Они позволяют строить сценарии с ветвлениями, обрабатывать ошибки и объединять потоки данных. Например, можно проверять входящие данные и, в зависимости от результата, отправлять уведомление в разные каналы. Это превращает n8n из простого коннектора в полноценный инструмент для оркестрации сложных бизнес-процессов.
4. Расширение за пределы стандартных возможностей: Когда стандартных интеграций недостаточно, в дело вступает главная сила n8n — расширяемость. Платформа позволяет разработчикам на JavaScript или TypeScript создавать собственные, кастомные узлы. Это открывает дверь для интеграции с любыми внутренними системами, нестандартными API или для реализации уникальной логики обработки данных. Готовые кастомные узлы можно переиспользовать в разных рабочих процессах, превращая их в часть стандартной библиотеки.
5. Тестирование и управление: Процесс создания тесно связан с отладкой. n8n позволяет запустить и проверить работу каждого узла по отдельности прямо в редакторе, мгновенно видя входящие и исходящие данные. Для задач администрирования и интеграции в CI/CD-пайплайны используется интерфейс командной строки (CLI), который позволяет управлять рабочими процессами программно.
n8n execute --workflowId=123
Этот простой пример демонстрирует, как можно запустить рабочий процесс с определенным ID. Подобные команды позволяют интегрировать управление n8n в более широкие скрипты автоматизации. Таким образом, n8n предоставляет гибкие инструменты как для визуального создания процессов, так и для их программного управления.
Преимущества и недостатки n8n
Как и любой другой инструмент, n8n имеет свои сильные и слабые стороны. Их понимание позволяет сделать осознанный выбор в пользу этой платформы или ее аналогов. Сбалансированный взгляд на продукт важен для оценки его применимости в конкретных условиях и проектах. В целом, преимущества n8n часто перевешивают недостатки для тех, кому важны гибкость и контроль.
Рассмотрим ключевые преимущества платформы n8n:
Полный контроль над данными:
- Возможность самостоятельного хостинга (self-hosting) позволяет развернуть платформу на собственных серверах. Это гарантирует, что конфиденциальные данные не покинут инфраструктуру компании.
Гибкость и расширяемость:
- n8n позволяет создавать собственные узлы на JavaScript или TypeScript. Это открывает практически безграничные возможности для интеграции с любыми, даже самыми специфическими системами.
Экономическая эффективность:
- Открытая модель лицензирования позволяет значительно сократить расходы по сравнению с облачными сервисами, где стоимость часто зависит от количества операций или пользователей.
Активное сообщество:
- Вокруг n8n сформировалось большое и активное сообщество. Пользователи делятся готовыми рабочими процессами, помогают решать проблемы и вносят вклад в развитие продукта.
Тем не менее, существуют и определенные недостатки, которые стоит учитывать. Во-первых, порог входа может быть выше, чем у полностью облачных аналогов. Настройка и поддержка собственного экземпляра n8n требуют технических знаний, особенно в вопросах безопасности и масштабирования. Во-вторых, хотя визуальный редактор очень мощный, создание сложных рабочих процессов с разветвленной логикой может потребовать навыков программирования для написания кастомных выражений или узлов. Наконец, производительность одного экземпляра n8n может быть ограничена, и для обработки больших объемов данных потребуется настройка масштабируемой архитектуры с очередями и несколькими воркерами или даже решения вида Apache Airflow.
Сравнение n8n с аналогами: Zapier и Make
Выбор инструмента для автоматизации часто сводится к сравнению нескольких ключевых игроков на рынке. Основными конкурентами n8n являются такие популярные облачные платформы, как Zapier и Make (ранее Integromat). Хотя все они решают схожие задачи, их подходы, целевая аудитория и модели ценообразования существенно различаются. Понимание этих различий поможет определить, какой инструмент лучше всего подходит для конкретных нужд.
Ключевые критерии для сравнения:
Хостинг и контроль данных:
- n8n: Предоставляет возможность self-hosting, что дает полный контроль над данными и средой выполнения. Существует также облачная версия для тех, кто предпочитает готовое решение.
- Zapier и Make: Являются исключительно облачными SaaS-платформами. Пользователи полностью зависят от инфраструктуры провайдера, что может быть неприемлемо для компаний со строгими требованиями к безопасности данных.
Кастомизация и гибкость:
- n8n: Обладает высокой степенью кастомизации. Пользователи могут создавать собственные узлы, изменять исходный код и интегрироваться с любыми внутренними системами через API.
- Zapier: Предлагает ограниченные возможности для кастомизации, в основном через добавление шагов с кодом на JavaScript или Python. Создание полноценных новых интеграций — сложный процесс.
- Make: Более гибок, чем Zapier, и позволяет строить сложные сценарии с ветвлениями и циклами, но все же уступает n8n в возможностях расширения.
Ценовая модель:
- n8n: Self-hosted версия бесплатна и ограничена только мощностью вашего сервера. Облачная версия предлагает тарифы, которые часто более выгодны при больших объемах задач, чем у конкурентов.
- Zapier: Ценообразование основано на количестве задач (tasks) в месяц. Стоимость может быстро расти при увеличении числа автоматизаций и частоты их выполнения.
- Make: Модель основана на количестве операций. Она более гранулярная, но расчет итоговой стоимости может быть сложным.
В итоге, выбор между этими платформами зависит от приоритетов. Zapier идеально подходит для пользователей, которым нужна простота и огромная библиотека готовых интеграций для решения типовых задач. Make предлагает больше гибкости для создания сложных сценариев в облаке. n8n же является лучшим выбором для технических команд и компаний, которым необходим полный контроль, безграничная кастомизация и экономически эффективное масштабирование.
Apache Airflow для инженеров данных
Код курса
AIRF
Ближайшая дата курса
15 июня, 2026
Продолжительность
24 ак.часов
Стоимость обучения
76 800
Заключение
В заключение, n8n представляет собой мощную и универсальную платформу для автоматизации рабочих процессов. Ее ключевое преимущество заключается в уникальном сочетании гибкости, контроля и экономической эффективности. Возможность самостоятельного размещения на собственных серверах делает n8n идеальным выбором для компаний с высокими требованиями к безопасности и конфиденциальности данных. Благодаря открытому исходному коду и активному сообществу, платформа постоянно развивается, предлагая все больше готовых интеграций и расширенных возможностей. n8n успешно стирает границы между no-code и low-code инструментами, предоставляя интуитивно понятный визуальный редактор для простых задач и неограниченную свободу для разработчиков при решении сложных интеграционных проблем. В современной технологической экосистеме n8n занимает уверенную позицию как зрелая и надежная альтернатива проприетарным облачным сервисам.
Референсные ссылки
- Официальная документация по продукту https://docs.n8n.io/
- Репозиторий проекта на GitHub https://github.com/n8n-io/n8n
- Форум сообщества пользователей https://community.n8n.io/
- Обзорные материалы по автоматизации https://www.process.st/n8n-review/
- Руководства по началу работы https://n8n.io/hosting/




